Nirmal Fernando's Blog

Interesting things, that I know...

Saturday, September 25, 2010

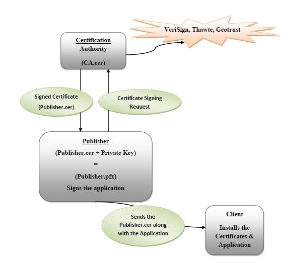
Process of getting a valid certificate..


Posted by Nirmal Fernando at 10:02 PM No comments:
Newer Posts Older Posts Home
Subscribe to: Comments (Atom)

Find me on LinkedIn

Where am I in the web-sphere?

Labels

Apache (12) Apache Stratos (5) Apache Tuscany (1) Apache-Derby (5) API Manager (1) AUC (1) AutoIt (1) Autoscaler (2) Bad Smells (1) Batch Files (1) C# .NET (1) Cloud (3) CloudController (2) Clustering (1) concurrency (1) CPU spinning (1) Data Mining (1) Data Science (1) desktop recorder (1) Dongle (1) Drools (3) EC2 (1) Eclipse (2) Elastic Load Balancer (1) ELB (1) ESB (3) Extensions (1) Feature Envy (1) Filter (1) filters (1) final-year-project (3) find (1) FOSS (1) Frame2Relex (1) Framework (2) God Class (1) Google Sets (1) GSoC (3) GSoC-2010 (5) GSoC-2011 (1) GSoC-2014 (1) Guide (1) hashmap (1) HSDPA (1) hymn (1) hyperparameter (1) IaaS (4) IFS (3) iText (1) Java (8) Java Executor Framework (1) JClouds (3) JDeodorant (1) JSP (1) jstack (1) Logistic Regression (1) Long Method (1) LXC (1) Machine Learner (1) Machine Learning (2) malcom cardinal (1) MatrixManipulator (1) Mediators (2) MS Windows (1) Netbeans (1) NLGen (1) NLP (1) Null (1) OpenCog (2) OpenOffice.org (2) Openstack (1) OS X (1) PaaS (6) PDF (2) PDF/A (1) phpMyAdmin (1) port.mapping (1) Programmatical (1) RelEx (6) RelEx2Frame (4) Rete (2) Rule-engines (4) SCA (1) Screen-cast (1) Scripts (2) SDK (1) SeMap (4) Sinhala (1) sort (1) Spark (1) Start-up Disk (1) Stratos (1) Stratos2 (2) Synapse (1) The ASF (1) thread dump (1) threads (1) Ubuntu (2) Ubuntu 10.04 (1) Wampserver (1) Windows GUIs (1) WSO2 (10) XGoogle (1) XVidCap (1)

Followers

Blog Archive

  • ►  2015 (2)
    • ►  July (2)
  • ►  2014 (5)
    • ►  September (1)
    • ►  April (4)
  • ►  2013 (9)
    • ►  December (1)
    • ►  September (2)
    • ►  June (2)
    • ►  May (2)
    • ►  February (1)
    • ►  January (1)
  • ►  2012 (12)
    • ►  December (2)
    • ►  July (4)
    • ►  June (1)
    • ►  May (1)
    • ►  April (1)
    • ►  March (1)
    • ►  February (1)
    • ►  January (1)
  • ►  2011 (7)
    • ►  September (1)
    • ►  August (1)
    • ►  April (1)
    • ►  January (4)
  • ▼  2010 (20)
    • ►  December (3)
    • ►  November (1)
    • ►  October (3)
    • ▼  September (1)
      • Process of getting a valid certificate..
    • ►  August (3)
    • ►  July (2)
    • ►  June (2)
    • ►  May (3)
    • ►  April (2)
  • ►  2009 (11)
    • ►  December (2)
    • ►  November (1)
    • ►  October (1)
    • ►  September (3)
    • ►  August (3)
    • ►  April (1)
  • ►  2008 (5)
    • ►  October (5)

Pages

  • Home
  • My Work at GSoC -2010
  • GSoC-2011- Apache Tuscany
  • About Me

About Me

My photo
Nirmal Fernando
Panadura, Kalutara, Sri Lanka
I'm 26 yrs old. I live in Panadura. I studied at St.Sebastian's College, Moratuwa and had my undergraduate studies at Computer Science and Engineering Department of University of Moratuwa. Now, I'm working as a Senior Software Engineer at WSO2.
View my complete profile
Nirmal Fernando. Awesome Inc. theme. Powered by Blogger.